Bonjour à tous,
Aujourd’hui, l’équipe de NextHop (plus précisément Rui Maximo, Thomas Binder) vient de publier un outil vraiment intéressant : Lync Firewall Rules Viewer ! Cette application (pour Windows 7) vient vraiment compléter le fameux poster que nous connaissons tous : Lync Server 2010 Protocol WorkLoad.
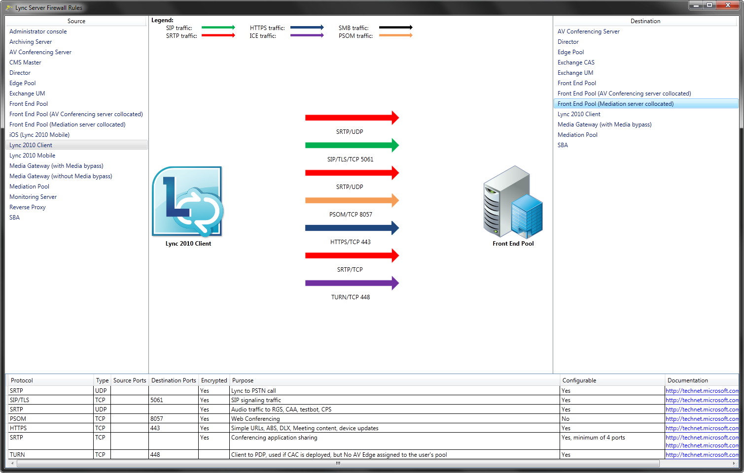
En effet, Lync Server utilise de nombreux protocoles différents et il est parfois difficile de correctement paramétrer les différents firewalls lors de la mise en place d’une infrastructure Lync. L’avantage de cet outil réside surtout dans son exhaustivité. On pourra facilement sélectionner une source et directement visualiser les destinations possibles ainsi que la configuration associée.
Après avoir sélectionné une destination, un tableau récapitulatif des règles s’affiche, précisant les différents ports à configurer ainsi qu’un lien direct vers l’article TechNet concerné.
Voici quelques screenshots de l’application :
Pour le télécharger gratuitement c’est ici.
Sachez qu’une application Windows Phone 7 semblable avait été proposée sur le MarketPlace il y’a quelque temps déjà. Il s’agit de Lync Protocol&Ports.
Voilà de quoi faciliter un peu plus la configuration, toujours délicate, des firewalls.
Have Fun J
David ANDRE


