Hi
Today i tried to configure an On premise deployement for Hybridation. First step i ve launched from my tenant the Connectivity check to see if my configuration satisfy the requirements.



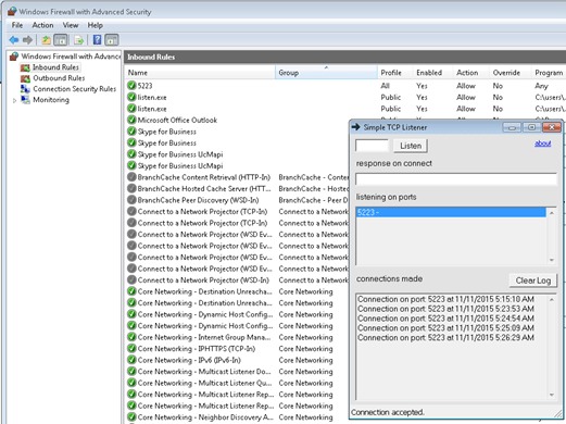
After some tests it seems that the requirement tools display that the port 5223 is not open for Outbound ; Which is wrong. How can affirm this ?. I use a Azure Windows 7 Machine which is listening on port 5223 as the picture display

From the machine which run the Office 365 check tools, i can establish a 5223 tcp connection to this Azure machine as the following picture display. So the port 5223 on tcp is open on outbound

I also check in this machine the Firewall rule and add the rule port for 5223 on outbound. So the connection is open but the O365 readyness tools display the contrary.

Firewall configuration on the machine who run the requirement tests tools
So what is wrong with this tools ???
Regards
Laurent Teruin
